Conv3DBackpropFilterV2
tensorflow C++ API
tensorflow::ops::Conv3DBackpropFilterV2
Computes the gradients of 3-D convolution with respect to the filter.
Summary
Arguments:
- scope: A Scope object
- input:Shape
[batch, depth, rows, cols, in_channels]. - filter_sizes: An integer vector representing the tensor shape of
filterwherefilteris a 5-D[filter_depth, filter_height, filter_width, in_channels, out_channels]tensor. - out_backprop: Backprop signal of shape
[batch, out_depth, out_rows, out_cols, out_channels]. strides: 1-D tensor of length 5. The stride of the sliding window for each dimension of
input.
Must havestrides[0] = trides[4] = 1.- padding: The type of padding algorithm to use.
Optional attributes (seeAttrs):
- data_format: The data format of the input and output data. With the default format “NDHWC”, the data is stored in the order of: [batch, in_depth, in_height, in_width, in_channels]. Alternatively, the format could be “NCDHW”, the data storage order is: [batch, in_channels, in_depth, in_height, in_width].
Returns:
Output: The output tensor.
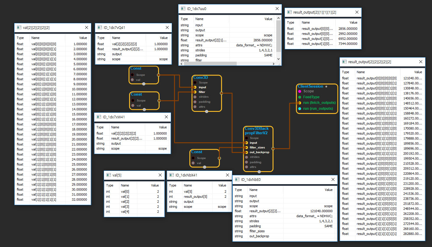
Conv3DBackpropFilterV2 block
Source link : https://github.com/EXPNUNI/enuSpaceTensorflow/blob/master/enuSpaceTensorflow/tf_nn.cpp

Argument:
- Scope scope : A Scope object (A scope is generated automatically each page. A scope is not connected.)
- Input input: connect Input node.
- Input filter_sizes: connect Input node.
- Input out_backprop: connect Input node.
- gtl::ArraySlice< int > strides: Input strides in value ex)1,2,2,1,1
- StringPiece padding: Input paddingin value ex)SAME
- Conv3DBackpropFilterV2 ::Attrs attrs : Input attrs in value. ex) data_format_ = NDHWC;
Return:
- Output output : Output object of Conv3DBackpropFilterV2 class object.
Result:
- std::vector(Tensor) result_output : Returned object of executed result by calling session.
Using Method
