Conv2DBackpropFilter
tensorflow C++ API
tensorflow::ops::Conv2DBackpropFilter
Computes the gradients of convolution with respect to the filter.
Summary
Arguments:
- scope: A Scope object
input: 4-D with shape
[batch, in_height, in_width, in_channels].- filter_sizes: An integer vector representing the tensor shape of
filter, wherefilteris a 4-D[filter_height, ilter_width, in_channels, out_channels]tensor. - out_backprop: 4-D with shape
[batch, out_height, out_width, out_channels]. Gradients w.r.t. the output of the convolution. - strides: The stride of the sliding window for each dimension of the input of the convolution. Must be in the same order as the dimension specified with format.
- padding: The type of padding algorithm to use.
Optional attributes (seeAttrs):
- data_format: Specify the data format of the input and output data. With the default format “NHWC”, the data is stored in the order of: [batch, in_height, in_width, in_channels]. Alternatively, the format could be “NCHW”, the data storage order of: [batch, in_channels, in_height, in_width].
Returns:
Output: 4-D with shape[filter_height, filter_width, in_channels, out_channels]. Gradient w.r.t. thefilterinput of the convolution.
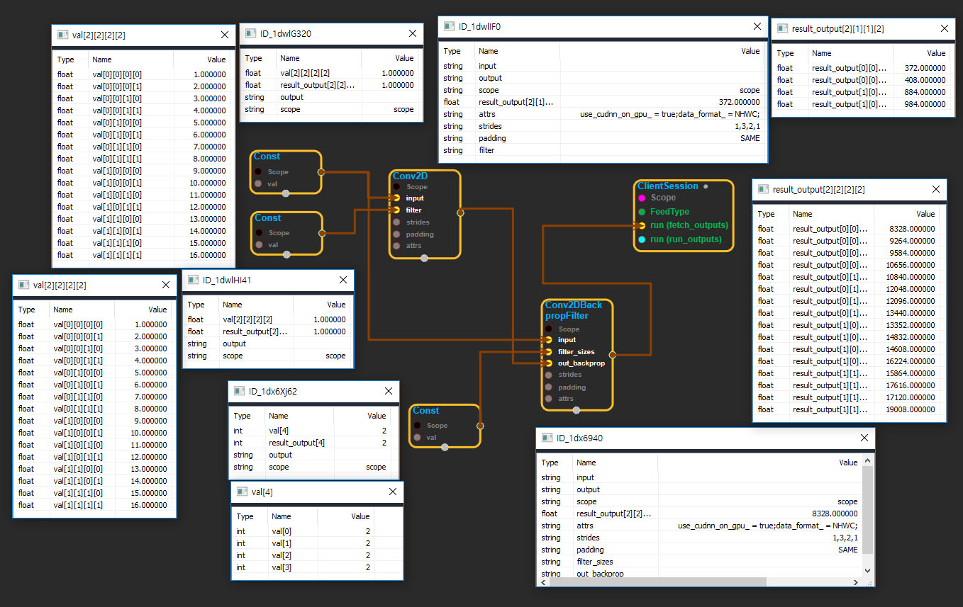
Conv2DBackpropFilter block
Source link : https://github.com/EXPNUNI/enuSpaceTensorflow/blob/master/enuSpaceTensorflow/tf_nn.cpp

Argument:
- Scope scope : A Scope object (A scope is generated automatically each page. A scope is not connected.)
- Input input: connect Input node.
- Input filter_sizes: connect Input node.
- Input out_backprop: connect Input node.
- gtl::ArraySlice< int > strides: Input strides in value ex)1,2,2,1
- StringPiece padding: Input paddingin value ex)SAME
- Conv2DBackpropFilter ::Attrs attrs : Input attrs in value. ex) use_cudnn_on_gpu_ = true;data_format_ = NHWC;
Return:
- Output output : Output object of Conv2DBackpropFilter class object.
Result:
- std::vector(Tensor) result_output : Returned object of executed result by calling session.
Using Method
